
구성요소 목록
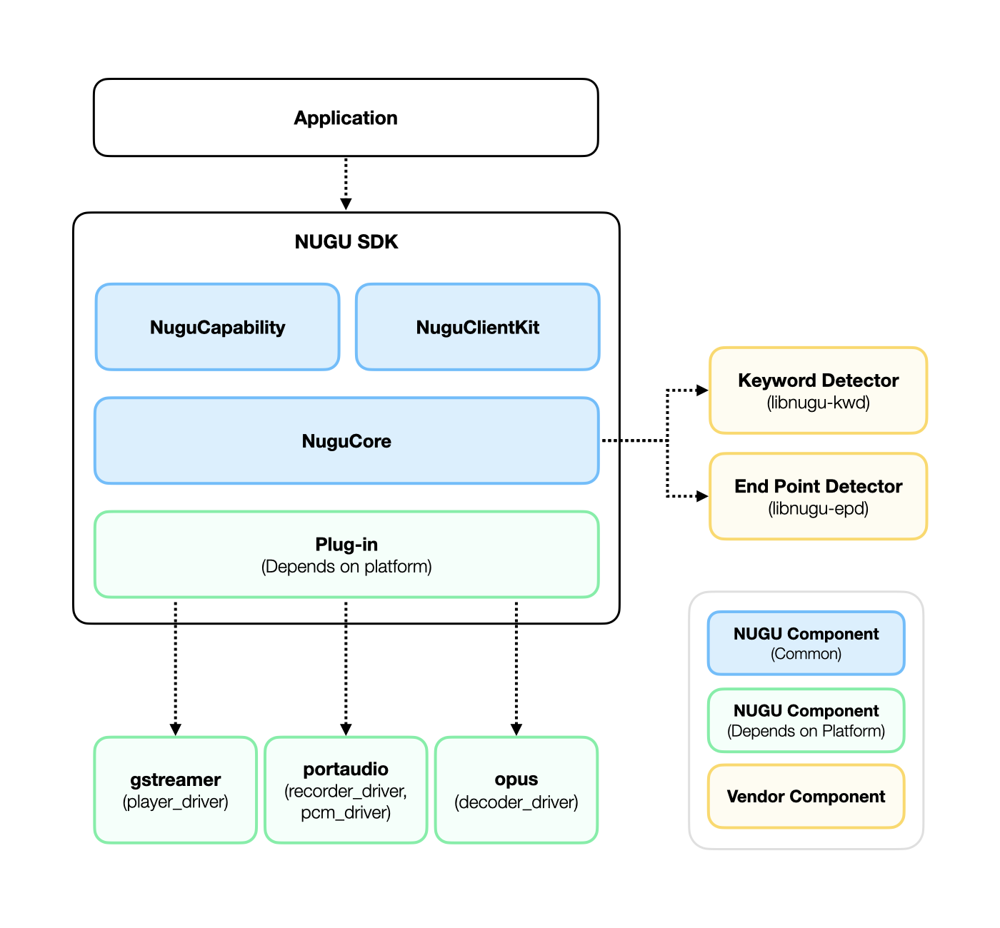
- NUGU Component (Common)
-
NuguClientKit: NUGU 서비스를 쉽게 개발할 수 있도록 도와주는 기능을 제공합니다. -
NuguCapability: Capability를 쉽게 제어할 수 있는 API를 제공합니다. -
NuguCore: NUGU 서비스 개발에 필요한 구성요소들을 제공합니다.
-
- NUGU Component (Depends on platform)
- Plug-in: 디바이스 특성에 맞게 미디어 드라이버를 구현할 수 있는 API를 제공합니다.
-
gstreamer: plug-in에서 제공하는player_driver를 이용해서gstreamer를 통한 미디어 재생 기능을 제공합니다. -
portaudio: plug-in에서 제공하는recorder_driver,pcm_driver를 이용해서portaudio를 통한 음성 데이터 입/출력 기능을 제공합니다. -
opus: plug-in에서 제공하는decoder_deriver를 이용해서 opus 코덱을 디코딩 합니다.
- Vendor Component
-
libnugu-kwd: NUGU의 키워드를 감지하는 기능을 제공합니다. -
libnugu-epd: 발화의 시작과 끝을 감지하는 기능을 제공합니다.
-
Github
NUGU
| 이름 | 주소 |
|---|---|
nugu-linux |
https://github.com/nugu-developers/nugu-linux |
의존성 목록
NUGU SDK for Linux는 아래의 외부 라이브러리를 사용하고 있고, SDK 설치시 의존성으로 인해 자동으로 시스템에 설치됩니다.
| 이름 | 라이센스 |
|---|---|
| PortAudio | MIT |
| Alsa | LGPL |
| Opus | BSD |
| GStreamer | LGPL |
| GLib | LGPL |
| SSL | Apache v2 (>=3.0.0), dual OpenSSL and SSLeay license(<3.0.0) |
| zlib | zlib |
| NUGU Keyword detector | Apache v2 |
| NUGU End point detector | Apache v2 |
그리고 아래의 외부 Open source 들을 NUGU SDK for Linux에 포함하여 빌드하고 있습니다.
| 이름 | 주소 | 라이센스 |
|---|---|---|
| libcurl | https://github.com/curl/curl.git | MIT style license |
| nghttp2 | https://github.com/nghttp2/nghttp2.git | MIT |
| jsoncpp | https://github.com/open-source-parsers/jsoncpp.git | MIT |
| Opus | https://opus-codec.org/development | BSD |